Interdisziplinäres Studienzentrum
für Neuro-Kardio-Vaskuläre Notfall- und Intensivmedizin

Studienzentrum für Neuro-Kardio-Vaskuläre Notfall- und Intensivmedizin

Unsere Ziele

Nutzen der Synergien bei der Planung, Initiierung und Durchführung von Studien und Forschungsprojekten

Die behandelten Krankheitsbilder/Risikofaktoren und auch das Patientenklientel für Studien überlappen sich. Um die Versorgung der Patienten zu optimieren und eine bessere Behandlung im Rahmen klinischer Studien zu gewährleisten, wurde dieses Zentrum gegründet.

Das geplante Studienzentrum baut auf der bestehenden interdisziplinären Infrastruktur der Neuro-Kardio-Vaskulären Notfall- und Intensivmedizin auf und soll durch Koordination der Zusammenarbeit die Synergien bei Planung, Initiierung und Durchführung von Studien und Forschungsprojekten nutzen und liberieren. Die zentrale Koordination sorgt dabei durch interdisziplinären Wissenstransfer für eine maximale Leistungssteigerung.


Qualitätsmanagement

Ein eng an das Zentrum für Klinische Studien (ZKS) angebundenes zentrales Qualitätsmanagement garantiert dabei durch kontinuierliche Verbesserungs- und Evaluierungsprozesse die ständige Optimierung der Arbeitsabläufe und vereinfacht die Kommunikation mit dem ZKS für Angelegenheiten des Qualitätsmanagements und der Zertifizierung.

Kontakt

frontend.sr-only_#{element.icon}: Julia Zeller Neurologie


frontend.sr-only_#{element.icon}: +49 7071 29-80417


frontend.sr-only_#{element.icon}: 07071 29-4929


E-mail address: julia.zeller@med.uni-tuebingen.de


frontend.sr-only_#{element.icon}: Timea Keller Kardiologie


frontend.sr-only_#{element.icon}: +49 7071 29-85270


frontend.sr-only_#{element.icon}: 07071 29-4823


E-mail address: Timea.Keller @med.uni-tuebingen.de


Zentrum für Klinische Studien ZKS Tübingen

Das ZKS Tübingen unterstützt und koordiniert alle Prozesse klinischer Studien ...

Mehr erfahren

Aktuelle Studien

Aktuelle Studien

  • PEITHO 3 - IIT

    A reduced dose of thrombolytic treatment for patients with intermediatehigh-risk acute pulmonary embolism: a randomized, placebo-controlled trial

    Eine reduzierte Dosis der thrombolytischen Behandlung für Patienten mit akuter Lungenembolie mittlerer bis hoher Risikostufe - randomisierte, placebokontrollierte Studie Phase 3

  • HI-PEITHO

    A randomized trial of ultrasound-facilitated, catheter-directed, thrombolysis versus anticoagulation for acute intermediate-high risk pulmonary embolism: The higher-risk pulmonary embolism thrombolysis study

    Ultraschallunterstützte, kathetergesteuerte Thrombolyse im Vergleich zu Antikoagulation bei akuter Lungenembolie mit mittlerem bis hohem Risiko - randomisierte Studie Phase 4

  • RIP-High IIT

    Remote Ischemic Conditioning With Local Ischemic Postconditioning in High-Risk ST-elevation Myocardial Infarction

    Interventionsoption ischämisches Konditionieren während der perkutanen Koronarintervention bei Hochrisiko-ST-Hebungs-Myokardinfarkt - randomisierte Studie zur Untersuchung zweier Behandlungsstrategien

  • SOS-AMI

    Selatogrel Outcome Study in suspected Acute Myocardial Infarction

    Neuartiger Gerinnungshemmer Selatogrel zur Selbstapplikation nach einem Myokardinfarkt - randomisierte, placebokontrollierte Studie Phase 3

  • COMPLETE-NSTEMI

    Complete revascularization versus culprit lesion only PCI in NSTEMI

    Vergleich zweier Interventionsmöglichkeiten während der perkutanen Koronarintervention bei einem nicht-ST Hebungsinfarkt - randomisierte Studie zur Untersuchung zweier Behandlungsstrategien

  • Librexia ACS

    A Phase 3, Randomized, Double-Blind, Double-Dummy, Parallel Group, Active Controlled Study to Evaluate the Efficacy and Safety of Milvexian versus Apixaban in Subjects with Atrial Fibrillation

    Neuartiger Gerinnungshemmer Milvexian im Vergleich zu Apixaban zur Bewertung der Wirksamkeit und Sicherheit und Prävention kardioembolischer Ereignisse bei Patienten mit akutem Koronarsyndrom - randomisierte Studie Phase 3

  • ARTEMIS

    Effects of ziltivekimab versus placebo on cardiovascular outcomes in patients with acute myocardial infarction

    Effekte des neuartigen Entzündungshemmers Ziltivekimab im Vergleich zu Placebo auf kardiovaskuläre Ergebnisse bei Patienten mit akutem Myokardinfarkt - randomisierte, placebokontrollierte Studie Phase 3

  • CIT Studie

    Cyclosporine In Takotsubo syndrome trial: to evaluate the efficacy of bolus application of Cyclosporine A (CsA) or Placebo in patients with Takotsubo syndrome.

    Wirksamkeit der Bolus-Applikation von Cyclosporin A (CsA) oder Placebo bei Patienten mit Takotsubo-Syndrom - randomisierte, placebokontrollierte Studie Phase 2

  • Epidaurus IIT

    Escalated Single Platelet Inhibition for One Month Plus NOAC in Patients With Atrial Fibrillation and ACS Undergoing PCI

    Eskalierte Thrombozytenhemmung für einen Monat plus NOAK bei Patienten mit Vorhofflimmern und akutem Koronarsyndrom nach perkutaner Koronarintervention - randomisierte Studie Phase 4

  • CABA-HFpEF

    CAtheter-Based Ablation of atrial fibrillation compared to conventional treatment in patients with Heart Failure with Preserved Ejection Fraction

    Katheterbasierte Ablation von Vorhofflimmern im Vergleich zur konventionellen Behandlung bei Patienten mit Herzinsuffizienz und erhaltener Auswurffraktion - randomisierte Studie zur Untersuchung zweier Behandlungsstrategien

  • Librexia AFL

    A Phase 3 Active-controlled Study of Milvexian for Prevention of Cardioembolic Events in Participants with Atrial Fibrillation

    Neuartiger Gerinnungshemmer Milvexian im Vergleich zu Apixaban zur Bewertung der Wirksamkeit und Sicherheit und Prävention kardioembolischer Ereignisse bei Teilnehmern mit Vorhofflimmern - randomisierte Studie Phase 3

  • Enlighten Registry

    Cardiac Rhythm and Heart Failure - PRODUCT SURVEILLANCE REGISTRY (PSR) PLATFORM BASE

    Register (Beobachtungsstudie) nach Implantation eines neuartigen Defibrillators

  • CLOSURE-AF IIT

    Left Atrial Appendage CLOSURE in Patients With Atrial Fibrillation Compared to Medical Therapy

    Verschluss des linken Vorhofohrs bei Patienten mit Vorhofflimmern im Vergleich zur medikamentösen Therapie - randomisierte Studie Phase 4

  • CeraFlex PFO PMCF

    Ceraflex™ PFO Closure System PMCF

    Register (Beobachtungsstudie) bei Behandlung eines persistierenden Foramen ovela mittels eines bestimmten Medizinproduktes nach Markteinführung

  • DOUBLE Choice IIT

    RanDOmized stUdy Comparing Both Latest Generation Self-Expanding Valves and loCal anestHesia vs. cOnscIous Sedation in transCathEter Aortic Valve Implantation

    Vergleich zweier selbstexpandierender Klappenprothesen und lokaler Anästhesie gegenüber tiefer Sedierung bei der transperkutanen Aortenklappenimplantation - randomisierte Studie zur Untersuchung zweier Behandlungsstrategien sowie zweier zugelassener Medizinprodukte

  • MiCLASP

    MiCLASP Post Market Clinical Follow-Up (PMCF) Study

    Register (Beobachtungsstudie) bei Behandlung der Mitralklappe mittels eines bestimmten Medizinproduktes nach Martkeinführung

  • TRICi-HF IIT

    TRICuspid Intervention in Heart Failure Trial (Tric-I-HF Trial)

    Behandlung der Trikuspidalklappe bei Herzinsuffizienz im Vergleich zur medikamentösen Therapie - randomisierte Studie zur Untersuchung zweier Behandlungsstrategien

  • Kohortenstudien

    klinische Nachverfolgung von Patienten, die in userem Hause ein Klappenintervention erhalten haben

    TAVI, Mitralklappe, Trikuspidalklappe

Verantwortliche Abteilung:
Klinik für Neurochirurgie

Ärztliche Leitung
apl. Prof. Dr. Sven Poli

apl. Prof. Dr. Sven Poli

Leiter Neurovaskuläres Studienzentrum

Publications: Publications

Personenprofil: Mehr zur Person

Apl.Prof. Dr. Tobias Geisler

Apl.Prof. Dr. Tobias Geisler

Leiter Studienzentrale für Kardiologie und Angiologie, Stellvertretender Ärztlicher Direktor, Abteilung Innere Medizin III - Kardiologie und Herz-Kreislauferkrankungen

Publications: Publications

Personenprofil: Mehr zur Person

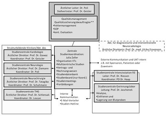
Organigramm

Zentren

  • Prof. Dr. Ulf Ziemann
    Abteilung Neurologie mit Schwerpunkt neurovaskuläre Erkrankungen und Neuroonkologie
  • Prof. Dr. Meinrad Gawaz
    Abteilung Inneren Medizin III - Kardiologie und Herzkreislauferkrankugnen
  • Prof. Dr. Marcos Tatagiba
    Klinik für Neurochirurgie
  • Prof. Dr. Christian Schlensak
    Klinik für Thorax-, Herz- und Gefäßchirurgie
  • Prof. Dr. Reimer Riessen
    Abteilung Innere Medizin II - Internistische Intensivstation 93
  • Prof. Dr. Karl Jaschonek
    Abteilung Innere Medizin II - Gerinnungslabor